ÈÃѧÊõÎÞ¹ú½ç¡ª¡ªÌÚÁú¼¯ÍÅ(Öйú)ÓÐÏÞ¹«Ë¾¹ÙÍøÍøÂçЭÖúCERNETΪԶ³ÌÒ½ÁÆÊÓÆµ°ü¹ÜЧÀÍ

ȪԴ£º ʱ¼ä£º2018-10-17

¡¡¡¡ £¨ÈªÔ´£ºÊг¡²¿£©

¡¡¡¡ Óɱ±¾©Ð­ºÍÒ½ÔºÖ÷ÀíµÄµÚ¶þÊ®°Ë½ìÖÐÈÕÔçÆÚθ°©Õï¶ÏÔ¶³Ì½»Á÷¾Û»á£¬£¬£¬£¬£¬£¬10ÔÂ17ÈÕÔÚ¾©ÕÙ¿ª¡£¡£¡£¡£¡£±¾´Î¾Û»áÒ»Á¬2¸öСʱ£¬£¬£¬£¬£¬£¬Í¨¹ýÔ¶³ÌÊÓÆµ¾Û»áµÄÐÎʽ£¬£¬£¬£¬£¬£¬ÖÐÈÕÁ½¹úҽѧר¼Ò¶Ô4¸ö°¸Àý»®·Ö¾ÙÐÐÏÈÈݺÍÕö¿ªÌÖÂÛ£¬£¬£¬£¬£¬£¬ÅäºÏ̽ÌÖ¹ØÓÚÔçÆÚθ°©µÄÈÈÃźÍÄѵãÎÊÌâ¡£¡£¡£¡£¡£Îª´Ë£¬£¬£¬£¬£¬£¬CERNET¼°ÆäÔËÓªµ¥Î»ÌÚÁú¼¯ÍÅ(Öйú)ÓÐÏÞ¹«Ë¾¹ÙÍøÎª¾Û»áÌṩÁË2-4MרÏß´ø¿íЧÀÍ£¬£¬£¬£¬£¬£¬ÅþÁ¬ÖÐÈÕÁ½¹ú8ËùҽѧԺУ£¬£¬£¬£¬£¬£¬ÊµÏÖÁË8¸öÕ¾µãµÄ¸ßÐÔÄÜÍøÂçÊÓÆµ»¥Áª£¬£¬£¬£¬£¬£¬°ü¹ÜÍøÂç´«ÊäµÄÇ徲ͨ³©£¬£¬£¬£¬£¬£¬Ôö½øÁ˺£ÄÚÍâҽѧµÄ½»Á÷̽ÌÖ£¬£¬£¬£¬£¬£¬´î½¨ÁËÖÐÎ÷·½Ò½Ñ§Ñо¿µÄÇÅÁº¡£¡£¡£¡£¡£

¡¡¡¡ ÔçÓÚ2009Ä꣬£¬£¬£¬£¬£¬ÖйúЭºÍÒ½¿Æ´óѧЭºÍÒ½Ôº¾ÍºÍÈÕ±¾¾ÅÖÝ´óѧҽѧԺǣͷ£¬£¬£¬£¬£¬£¬ÅäºÏ×éÖ¯¿ªÕ¹ÁËÖÐÈÕÔçÆÚθ°©Õï¾ö¾øÁ÷¾Û»á£¬£¬£¬£¬£¬£¬²¢Àο¿Ã¿Äê4´Î£¨Ã¿¼¾¶È1´Î£©¾ÙÐÐÔ¶³Ì½»Á÷Ô˶¯£¬£¬£¬£¬£¬£¬ÓÐÓÃÔö½øÎÒ¹úÔçÆÚθ°©Õï¶ÏÂʵÄÌáÉý£¬£¬£¬£¬£¬£¬½¨ÉèÁËÔçÆÚθ°©µÄÕï¶Ï±ê×¼¡£¡£¡£¡£¡£×èÖ¹ÏÖÔÚ£¬£¬£¬£¬£¬£¬´ËÏîÔ˶¯ÒѾ­¿ªÕ¹½ü40´Î£¬£¬£¬£¬£¬£¬CERNET¼°ÆäÔËÓªµ¥Î»ÌÚÁú¼¯ÍÅ(Öйú)ÓÐÏÞ¹«Ë¾¹ÙÍøÓëAPANÅäÏàÖúÎªÍøÂç¼°Ö±²¥ÏàÖúÖ§³Öµ¥Î»£¬£¬£¬£¬£¬£¬Îª´ó»áÌṩ´ø¿í°ü¹ÜЧÀÍ£¬£¬£¬£¬£¬£¬ÍøÂçЧ¹û»ñµÃÁËÓë»áר¼ÒÃÇµÄÆÕ±éÈϿɡ£¡£¡£¡£¡£

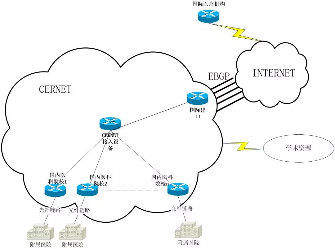
ͼ1£ºº£ÄÚÍâÒ½ÁÆÔºÐ£ÍøÂçÍØÆËͼ

ͼ2£ºÒÔÍùÔçÆÚθ°©Õï¶ÏÔ¶³Ì½»Á÷¾Û»áÏÖ³¡Í¼

¡¡¡¡ ºã¾ÃÒÔÀ´£¬£¬£¬£¬£¬£¬CERNETÔÚÔ¶³ÌÊÓÆµÒ½ÁÆÐ§ÀÍ·½Ãæ»ýÀÛÁ˸»ºñÂÄÀú¡£¡£¡£¡£¡£ÔÚIASGO 2009¹ú¼ÊÍâ¿Æ´ó»áÉÏ£¬£¬£¬£¬£¬£¬CERNET¡¢APANÒ½ÁÆ×éÓëÖлªÒ½Ñ§»áÅäºÏÏàÖú£¬£¬£¬£¬£¬£¬Ê״νÓÄÉͨ¹ý»¥ÁªÍøÊÖÒÕ¾ÙÐпç¹úÔ¶³ÌÊÓÆµÊÖÊõÖ±²¥ºÍ¶à¹úÔ¶³ÌÊÓÆµÑ§Êõ½»Á÷£»£»£»£» £» £»Ïã¸Û¹ú¼ÊÏû»¯ÄÚ¾µ×êÑлáÉÏ£¬£¬£¬£¬£¬£¬µÚËľüÒ½´óѧÎ÷¾©Ïû»¯²¡Ò½ÔºÓëÈÕ±¾¾ÅÖÝ´óѧҽѧԺµÈ¶àËùҽѧԺ¾ÙÐÐÁ˶ೡѧÊõ½²ÑݺÍÊÖÊõʵʱ½»Á÷£¬£¬£¬£¬£¬£¬ÕâÊǺ£ÄÚ¾ü¶ÓÒ½ÔºÊ×´Îͨ¹ý»¥ÁªÍø½«ÊÖÊõת²¥µ½¾³Íâչʾ¡£¡£¡£¡£¡£CERNETÌṩµÄ»¥ÁªÍøÊÓÆµ¸ß±£ÕæÊµÊ±´«ÊäЧÀÍ£¬£¬£¬£¬£¬£¬Îª¹ú¼Ê¼äµÄʵʱ½ÌѧÊڿΡ¢ÔÚÏßÊÓÆµ´«Êä¡¢Ô¶³ÌÊÓÆµ/µç»°¾Û»áµÈÌṩ°ü¹Ü¡£¡£¡£¡£¡£

¡¡¡¡ Ô¶³ÌÊÓÆµÐ§ÀͲ»µ«¿ÉÒÔÔö½øº£ÄÚÍâÁÙ´²Ñо¿µÄÉú³¤£¬£¬£¬£¬£¬£¬Ò²¿ÉÒÔ½µµÍÒ½ÁÆ»ú¹¹¼äѧϰ½»Á÷±¾Ç®£¬£¬£¬£¬£¬£¬Ôö½øÓÅÖʽÌѧ×ÊÔ´µ÷Å䣬£¬£¬£¬£¬£¬Í¬Ê±£¬£¬£¬£¬£¬£¬Ò²ÊÇÌá¸ßѧÉúÐËȤ¡¢ÔöÌí¿ÎÌÃʵ¼ùµÄÖ÷ÒªÊֶΡ£¡£¡£¡£¡£CERNET¼°ÆäÔËÓªµ¥Î»ÌÚÁú¼¯ÍÅ(Öйú)ÓÐÏÞ¹«Ë¾¹ÙÍøÒ²½«¼ÌÐøÒÔЧÀͽÌÓýºÍ¿ÆÑÐΪ»ù´¡£¬£¬£¬£¬£¬£¬Æð¾¢Ê©Õ¹»¥ÁªÍøÊÖÒÕÓÅÊÆ£¬£¬£¬£¬£¬£¬ÃãÁ¦ÎªÓû§Ìṩȫ·½Î»Ð§ÀͰü¹Ü£ºÔÚÍøÂçЧÀÍ·½Ã棬£¬£¬£¬£¬£¬CERNET¿ÉÒÔʵÏÖͳһЭµ÷°²ÅÅ£¬£¬£¬£¬£¬£¬ÕæÕý×öµ½Öصã¿Í»§Öصã°ü¹Ü£¬£¬£¬£¬£¬£¬È·±£Óû§µÄ¹ú¼Ê³ö¿ÚÁ÷Á¿ÖÊÁ¿£¬£¬£¬£¬£¬£¬×öµ½ÍøÂç¹ÊÕÏÓÅÏÈ´¦Öóͷ£ºÍרõè¾¶ÓÉÓÅ»¯£¬£¬£¬£¬£¬£¬´Ó¶øÊµÏÖÌṩÎȹ̡¢¸ßËÙ¡¢Í¨³©µÄ¹ú¼ÊÍøÂçרÏßÖ§³Ö£»£»£»£» £» £»ÔÚÊÖÒÕЧÀÍ·½Ã棬£¬£¬£¬£¬£¬CERNETÒÔÇ廪´óÑ§ÍøÂçÖÐÐĵȸßУ¿ £¿ £¿£¿£¿£¿ÆÑлú¹¹×÷ΪÊÖÒÕÖ§³Ö£¬£¬£¬£¬£¬£¬¿ÉΪ¿Í»§Ìṩƽ̨+²úÆ·µÄÊÖÒÕЧÀÍ£¬£¬£¬£¬£¬£¬²¢ÌṩÊÖÒÕÖ¸µ¼Ð§ÀÍ£»£»£»£» £» £»ÔÚְԱЧÀÍ·½Ã棬£¬£¬£¬£¬£¬CERNETÓÐÒ»Åú¸ßËØÖʵÄÍøÂ繤³Ìʦ£¬£¬£¬£¬£¬£¬¿ÉʵÏÖ"Ô¶³ÌЧÀÍ+ÏÖ³¡Ð§ÀÍ"Ë«ÖØ°ü¹Ü¡£¡£¡£¡£¡£

¡¡¡¡ δÀ´£¬£¬£¬£¬£¬£¬CERNETºÍÌÚÁú¼¯ÍÅ(Öйú)ÓÐÏÞ¹«Ë¾¹ÙÍøÍøÂ罫¼ÌÐøÆð¾¢Ê©Õ¹ÏàͬÇÅÁº×÷Ó㬣¬£¬£¬£¬£¬Îª¸ßУÌṩ¸öÐÔ»¯¡¢¶¨ÖÆ»¯µÄ¹ú¼Ê»¥ÁªÍøÐ§ÀÍ£¬£¬£¬£¬£¬£¬ÎªÈ«ÇòÒ½ÁÆÊÂÒµµÄ½»Á÷ºÍÉú³¤×ö³öТ˳¡£¡£¡£¡£¡£